Skip to content

chashmeetsingh/Restaurant-Data-Warehouse

Folders and files

NameName
Last commit message
Last commit date

Latest commit

 

History

8 Commits
 
 
 
 
 
 
 
 
 
 
 
 
 
 
 
 

Repository files navigation

Restaurant Reservation Data Warehouse

The project was developed as part of my Emerging Non Traditional Database Systems class. A data warehouse system was implemented using Flask for restaurants.

Link to Presentation

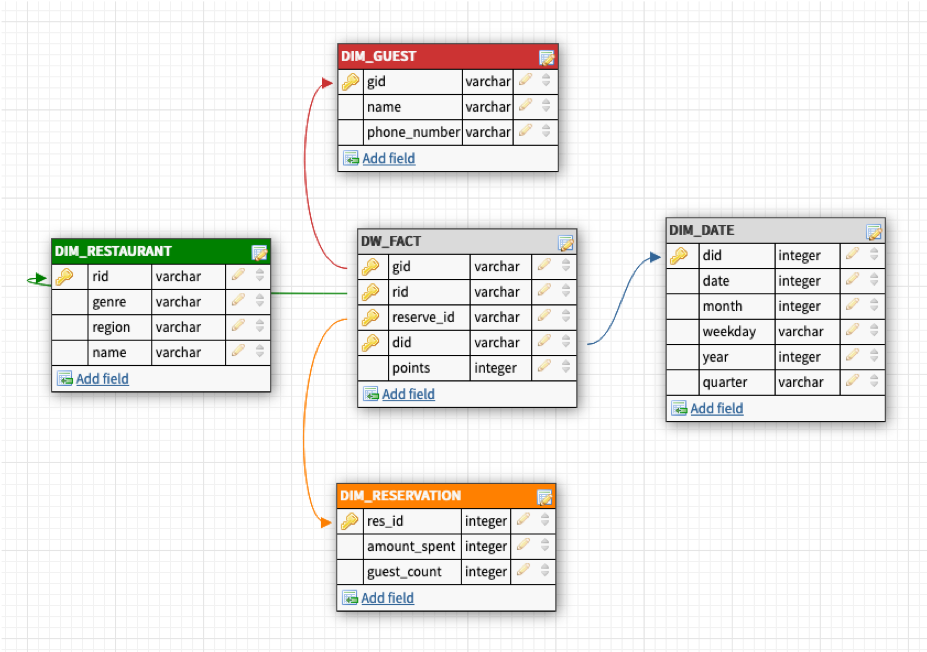
Arhitecture

Schemas

Imgur Imgur Imgur

Screenshots

Imgur Imgur Imgur Imgur

About

Datawarehouse tp help restaurants with analytics and finding patterns in data.

Resources

Stars

Watchers

Forks

Releases

No releases published

Packages

No packages published